ỨNG DỤNG PRIMARY KEY VÀ FOREIGN KEY VỚI CÁCH PHÂN TÍCH INSIGHT BẰNG DIMENSION VÀ METRIC
Hiều về loại trường thông tin và việc khai thác dimension - metric của dataset
DATA ANALYST PROCESS
ỨNG DỤNG PRIMARY KEY VÀ FOREIGN KEY VỚI CÁCH PHÂN TÍCH INSIGHT BẰNG DIMENSION VÀ METRIC
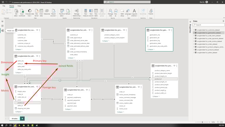
Sau khi hiểu rõ các bảng-trường (tables-fields) và logic mối quan hệ giữa chúng bằng ERD thì đến khâu quan trọng tiếp theo là phân tích như thế nào. Lúc này việc cần phải làm là xác định trường nào là primary key và foreign key để kết hợp thông tin giữa các bảng lại với nhau.
Tiếp đến là phải xác định trường nào là dimension, trường nào là metric để kết hợp ra được tổ hợp metric kèm dimension có ý nghĩa.
Ví dụ dataset sàn E-commerce B2B2C tại Brazil, chúng ta đặt một câu hỏi đơn giản là doanh số bán hàng theo bang của Seller hiện phân bổ như thế nào. Lúc này phải JOIN dữ liệu 2 bảng ORDER_ITEMS và SELLER có thông tin chung liên kết 2 bảng là SELLER_ID với dimension là SELLER_CITY và metric là PRICE (giá bán).
Tiếp theo chúng ta dùng tính năng join và vẽ biểu đồ ta sẽ có tỉ trọng phân bổ doanh số theo bang như hình 2 và 3.








