TOP 10 KỸ THUẬT MÔ HÌNH MÀ MỌI NHÀ PHÂN TÍCH KINH DOANH (BA) CẦN BIẾT (Phần 3)
#businessanalysis
BUSINESS ANALYSIS
Kim Anh
11/5/20242 min read


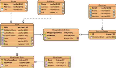
Mô tả: Entity-Relationship Diagram (ERD) là một công cụ quan trọng giúp mô tả mối quan hệ giữa các thực thể trong cơ sở dữ liệu, từ đó hỗ trợ quá trình thiết kế và xây dựng cấu trúc dữ liệu trong hệ thống. ERD giúp Business Analyst và các nhà phát triển hiểu rõ các thành phần dữ liệu cần thiết cho hệ thống, cũng như cách các thực thể tương tác và ràng buộc với nhau. Điều này cực kỳ quan trọng trong việc đảm bảo tính nhất quán của dữ liệu và hiệu quả của cơ sở dữ liệu.
Thông qua ERD, các mối quan hệ phức tạp giữa các thực thể như "Khách hàng," "Sản phẩm," và "Đơn hàng" có thể được hiển thị rõ ràng. ERD cũng giúp nhận diện các thuộc tính quan trọng, khóa chính và khóa ngoại cho từng thực thể, từ đó thiết kế được cấu trúc dữ liệu tối ưu và dễ bảo trì. Việc này giúp giảm thiểu rủi ro gặp phải khi triển khai hệ thống, tránh tình trạng thiếu sót dữ liệu hoặc lỗi trong quá trình xử lý thông tin.
Ngoài ra, ERD còn hỗ trợ việc kiểm tra cấu trúc dữ liệu trước khi xây dựng cơ sở dữ liệu thực tế, từ đó tiết kiệm chi phí và thời gian. Đây là công cụ không thể thiếu cho các dự án lớn, đặc biệt là những dự án có sự phụ thuộc cao vào cơ sở dữ liệu, như hệ thống CRM hay ERP.
Ví dụ: Đối với hệ thống CRM, BA có thể tạo ERD để mô tả mối quan hệ giữa các thực thể như "Khách hàng," "Đơn hàng," và "Sản phẩm," hỗ trợ đội ngũ phát triển hiểu rõ cấu trúc và tương tác dữ liệu giữa các đối tượng.
Phần mềm/App:
MySQL Workbench: Công cụ miễn phí để thiết kế và quản lý ERD trực tiếp.
Link: MySQL Workbench
Dbdiagram.io: Công cụ trực tuyến dễ sử dụng, phù hợp cho cộng tác nhóm.
Link: Dbdiagram.ioCác số liệu thú vị:
Theo báo cáo của IBM, ERD có thể giúp giảm đến 40% thời gian thiết kế cơ sở dữ liệu cho các dự án phức tạp.
ERD giúp phát hiện sớm các vấn đề trong cấu trúc dữ liệu, giảm thiểu đến 25% lỗi trong quá trình phát triển.
Dưới đây là một ERD về sản phẩm sách:
Entity-Relationship Diagram (ERD)
DATALIZE
Address: No. 17, Hoa Binh 2 Lane, Minh Khai Street, Hai Ba Trung District, Hanoi
Hotline: 037 8239 666
Email: Hi@datalize.cloud
Website: https://datalize.cloud/
CONTACT
CONTACT WITH US


